Keyword ค้นหาที่เกี่ยวข้อง
หลักสูตร QCC , อบรม QCC , หลักสูตร อบรม QC , หลักสูตร QCC ส ส ท , QCC คือ , ข้อสอบ QCC , qcc มีกี่ขั้นตอน , หลักการqcc , QCC training
บทนำ หลักสูตร QCC training
หลักสูตร Quality Control Circle : QCC คือ “กลุ่มย่อยของพนักงานระดับปฏิบัติการ รวมตัวกันเพื่อทำการปรับปรุงและรักษาระดับคุณภาพของผลิตภัณฑ์ การบริการและอื่น ๆ ที่ตนรับผิดชอบ โดยใช้หลักการและเทคนิคการควบคุมคุณภาพและอื่น ๆ โดยแสดงความคิดสร้างสรรค์และพัฒนาตนเองรวมทั้งพัฒนาทีมงานระหว่างเพื่อนร่วมงานด้วยกัน”
จุดประสงค์ของการทำ QCC :
– พัฒนาความสามารถของสมาชิกและบรรลุถึงการตระหนักรู้ในตนเอง
– ทำให้สถานที่ทำงานน่าอยู่ มีชีวิตชีวา และน่าพอใจมากขึ้น
– ปรับปรุงความพึงพอใจของลูกค้าและเอื้อประโยชน์ต่อสังคม
“ผ่านการมีส่วนร่วมและการเคารพความคิดเห็นของพนักงาน”

นิยามของกลุ่ม QC :
กลุ่มย่อยของพนักงานระดับปฏิบัติการ รวมตัวกันเพื่อทำการปรับปรุงและรักษาระดับคุณภาพของผลิตภัณฑ์ การบริการ ที่ตนรับผิดชอบ
– ดำเนินการด้วยตนเองจากความสมัครใจ
– ใช้แนวคิดและเทคนิคในการควบคุมคุณภาพและเครื่องมือปรับปรุงอื่นๆ
– มีและใช้ความคิดสร้างสรรค์
– ส่งเสริมการพัฒนาตนเองและซึ่งกันและกัน

แหล่งความรู้ด้านขั้นตอนและเครื่องมือ
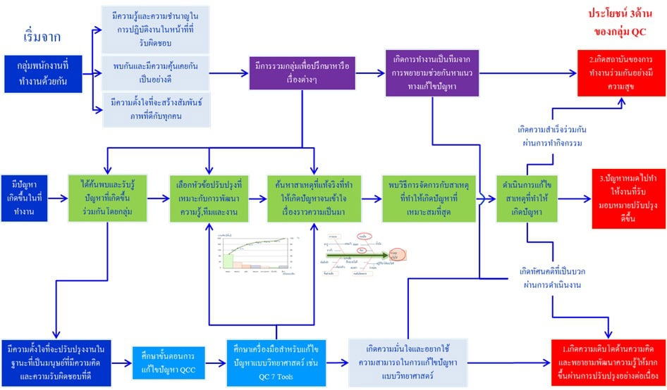
สรุปกลไก สู่การดำเนินการ QCC

สรุปแนวคิดที่ชี้วัดกิจกรรม QCC 3ด้าน กับรายละเอียดการประเมินระดับกลุ่ม 10 ข้อ



Step 0 การจัดตั้งกลุ่ม QCC และการจดทะเบียนกลุ่ม QCC
1. พนักงานรวมตัวกัน 5-7 คน โดยพนักงานในหน่วยงานเดียวกันกรณีปัญหามีส่วนเกี่ยวข้องหลายฝ่ายอาจจะมีฝ่ายอื่นเข้ามาร่วมด้วย
2. เลือกหัวหน้ากลุ่ม , เลขานุการ , ที่ปรึกษา (ผู้เชียวชาญด้านเทคนิค) และกำหนดหน้าที่
3. ตั้งชื่อกลุ่มและกำหนดสัญลักษณ์และคำขวัญประจำกลุ่ม
4. จดทะเบียนกลุ่มกับองค์กร เพื่อให้องค์กรยอมรับ และสนับสนุนกิจกรรม QCC ของกลุ่ม
คุณสมบัติของผู้ที่จะเป็นผู้นำกลุ่ม QCC
– ขั้นตอนการดำเนินกิจกรรม QCC
– เครื่องมือควบคุมคุณภาพ เช่น QC 7 Tools , Why Why , New QC 7 Tools
– วิธีการอื่นๆที่เกี่ยวข้องกับหน้างาน เช่น FMEA , MSA , SPC, SMED เป็นต้น
– เทคนิคการเป็นผู้นำกลุ่ม QCC
– เทคนิคการประชุมกลุ่ม QCC
– เคยทำกิจกรรม QCC มาและเข้าใจวัตถุประสงค์ของกิจกรรมอย่างดี
บทบาทหน้าที่ของผู้นำกลุ่ม
(1) บริหารการดำเนินกิจกรรมกลุ่ม
– เป็นผู้นำในการดำเนินกิจกรรมกลุ่มเช่น การดำเนินงาน , การประชุม , การติดตามผล
– แสดงความคิดเห็น / สรุปแนวทางการดำเนินงานในแต่ละขั้นตอน ( ไม่ใช่สั่งการหรือชี้นำ )
– กำหนดหน้าที่และให้สมาชิกกลุ่ม QC ทำกิจกรรมให้เกิดความก้าวหน้าโดยความสมัครใจ
– จัดการให้กลุ่มมีสภาพแวดล้อมในการทำกิจกรรมที่น่ารื่นรมย์ สดใสร่าเริง มีความกระปี้กระเปร่าและกระฉับกระเฉง
(2) ให้การศึกษาและ แสดงความคิดเห็นแก่สมาชิก
– ขั้นตอนและเครื่องมือสำหรับการดำเนินกิจกรรม
– พัฒนาผู้นำกลุ่มรุ่นถัดไป
(3) ติดตามผลความคืบหน้า /ประสานงานเพื่อจัดการปัญหา
– ติดตามประเมินผลการดำเนินการแต่ละขั้นตอน
– ประสานงานในทีมและนอกทีม เพื่ออำนวยความสะดวกและจัดการปัญหาที่พบ
บทบาทหน้าที่ของสมาชิกกลุ่ม
1. ทำแผนกิจกรรม โดยได้รับคำแนะนำจากหัวหน้ากลุ่ม และขออนุมัติจากหัวหน้างาน (ตอนเริ่มแรก ผู้นำกลุ่ม QC กับหัวหน้ากลุ่มเป็นคนๆ เดียวกัน)
2. ดำเนินกิจกรรมกลุ่มโดยทำกันขึ้นเอง
3. ดำเนินกิจกรรมโดยให้แบ่งหน้าที่ให้ทุกคนเพื่อเพิ่มความสามารถเฉพาะตัว
4. ดำเนินกิจกรรมอย่างถูกต้องและพยายามมิให้เกิดข้อบกพร่อง
5. สร้างมนุษย์สัมพันธ์โดยไม่ต้องมีใครช่วย
6. สร้างความปลอดภัยในที่ทำงานและสมาชิก
7. แลกเปลี่ยนความรู้และความสามารถระหว่างกัน
STEP 1 การเลือกหัวข้อปรับปรุง หลักสูตร QCC training
ก้าวแรกที่สำคัญในการแก้ไขปัญหาคือการคัดเลือกหัวข้อที่ควรแก้ไขโดยควรสอดคล้องกับเงื่อนไขดังต่อไปนี้
1. เหมาะสมต่อพัฒนาความสามารถของสมาชิกเพื่อตระหนักรู้ในตนเอง
2. เหมาะสมต่อการพัฒนาทีมงาน สถานที่ทำงานน่าอยู่ มีชีวิตชีวา
3. เหมาะสมต่องานที่รับผิดชอบ
4. สอดคล้องกับเป้าหมายหรือนโยบายองค์กร

STEP 2 ศึกษาสภาพปัจจุบันและตั้งเป้าหมาย
วัตถุประสงค์ เพื่อทำให้ได้รายละเอียดข้อมูลที่เป็นจริงและจำแนกลักษณะข้อมูลเพื่อใช้ในการวิเคราะห์หาสาเหตุ
– เก็บข้อมูลและทำความเข้าใจแยกแยะปัญหาออกเป็นลักษณะ/อาการต่างๆด้วยข้อมูลเชิงสถิติ
– นำข้อมูลมาแสดงผลและจัดลำดับความสำคัญในการจัดการ
– ตั้งเป้าหมายชี้วัด

STEP 3 วางแผนการดำเนินการกิจกรรมกลุ่ม
วัตถุประสงค์ : 1. เพื่อให้สมาชิกที่ทำกิจกรรมทราบขั้นตอนและระยะเวลาการดำเนินงานทั้งหมด
2. เพื่อแบ่งหน้าที่ความรับผิดชอบให้แก่สมาชิกผู้ร่วมงานโดยให้พิจารณาจากความสามารถของแต่ละคน

STEP 4 วิเคราะห์สาเหตุ
วัตถุประสงค์ :
1. เพื่อให้สืบหาสาเหตุของข้อบกพร่องที่เกิดขึ้นนำไปสู่การแก้ไขปัญหาที่ถูก
2. เพื่อให้กลุ่มเกิดการร่วมมือและแสดงความคิดเห็นในการจัดการปัญหา



STEP 5 กำหนดมาตรการแก้ไขและแผนการดำเนินงานและนำมาตรการตอบโต้ปัญหาไปปฏิบัติ
วัตถุประสงค์ เพื่อทำให้ได้แนวทางการจัดการกับสาเหตุที่มีความเหมาะสมที่สุด ประหยัดสุดและให้ผลตอบแทนมากสุด โดยมีความเป็นไปได้
– เลือกสาเหตุที่ต้องการจัดการและเข้าสำรวจสภาพปัจจัยแวดล้อม
– นำเสนอทางเลือกในการจัดการสาเหตุ
– ประเมินทางเลือกให้เหลือเพียง 1 แนวทาง ต่อ 1 สาเหตุ

STEP 6 ตรวจสอบผลลัพธ์
วัตถุประสงค์ เพื่อยืนยันว่าผลการจัดการมีประสิทธิผลในแต่ละอาการปัญหาที่ทีมงานให้ความสนใจ
– เก็บข้อมูลหลังแก้ไขตามรายการที่ระบุใน STEP 2 ครบทุกอาการเหมือนเดิม,จำนวนตัวอย่างเท่าเดิม
– เปรียบเทียบข้อมูลก่อนกับหลังเพื่อยืนยันในแต่ละข้อมูล
– แสดงผลเปรียบเทียบกับเป้าหมาย

STEP 7 การจัดทำมาตรฐานและติดตามผลและการระบุกิจกรรมเรื่องต่อไป
วัตถุประสงค์ เพื่อรักษาผลการแก้ไขปัญหาที่ได้ผล จากมาตรการจัดการที่กำหนดไว้
– ทบทวนมาตรฐานการทำงานที่เกี่ยวข้องกับมาตรการจัดการสาเหตุที่กำหนดไว้
– จัดอบรมพนักงานทุกคนที่มีส่วนเกี่ยวข้องกับมาตรฐานดังกล่าว
– เก็บข้อมูลหลังบังคับใช้มาตรฐานตามรายการที่ระบุใน STEP 2 ครบทุกอาการเหมือนเดิม,จำนวนตัวอย่างเท่าเดิม
– เปรียบเทียบข้อมูล หลังการแก้ไข และ หลังบังคับใช้มาตรฐาน เพื่อยืนยันผลการรักษาสภาพในแต่ละข้อมูล
– แสดงผลภาพรวมเปรียบเทียบการรักษาสภาพ

วัตถุประสงค์
– เพื่อให้ผู้เข้ารับการอบรมทราบแนวคิดและหลักการของกิจกรรมกลุ่มควบคุมคุณภาพ
– เพื่อให้ผู้เข้ารับการอบรมสามารถ บูรณาการ กิจกรรม QCC ในการทำงานขององค์กรโดยทราบรายละเอียดแผนงาน ผู้มีส่วนเกี่ยวข้อง และการส่งเสริมการดำเนินกิจกรรม
– เพื่อให้ผู้เข้ารับการอบรมรายการดำเนินกิจกรรม QCC 7 ขั้นตอนและมีทักษะในการดำเนินกิจกรรมในแต่ละขั้นตอนจนสามารถนำไปประยุกต์ใช้ในงานที่ตนรับผิดชอบ
กลุ่มเป้าหมาย : ผู้บริหาร ผู้จัดการ หัวหน้างาน พนักงาน และผู้ที่สนใจ
จำนวนผู้เข้าอบรม : 30 คน/รุ่น
ระยะเวลาอบรม 2 วัน 09.00-16.30 น
หัวข้อฝึกอบรม หลักสูตร QCC training
บทนำ
– ดัชนีชี้วัดความสำเร็จของการทำธุรกิจ
– หลักการบริหารงานพื้นฐาน
– ปัญหาและมุมมองของการเกิด/แก้ไขปัญหา
หลักการและแนวคิด
– QCC คืออะไร , จุดประสงค์และนิยามของ QCC
– แนวคิดพื้นฐาน 5 ประการสู่การดำเนินการ QCC
– กลไก สู่การดำเนินการ QCC
– ประโยชน์ 3 ด้านของ QCC
– แผนส่งเสริมการดำเนินกิจกรรม QCC
– โครงสร้างองค์กรและบทบาทหน้าที่
– การกำหนดนโยบายส่งเสริมกิจกรรมกลุ่ม QC
– หัวข้ออบรมให้ความรู้พื้นฐานสำหรับกลุ่ม QC
QCC 7 Step and QC 7 Tools
– ขั้นตอนการดำเนินกิจกรรมกลุ่ม QC ของ JUSE กับ JSA
– เครื่องมือควบคุมคุณภาพ 7 ชนิด
* STEP 0 การจัดตั้งกลุ่ม QCC และการจดทะเบียนกลุ่ม QCC
– 3 หลักการที่จะเริ่มกลุ่ม QC ในบริษัท
– หลักการพื้นฐานในการตั้งกลุ่ม QC
– หลักการการเลือกผู้นำกลุ่มและหน้าที่ของหัวหน้าและสมาชิก
– การจัดประชุมกลุ่ม
* STEP 1 การเลือกหัวข้อปรับปรุง
– ตรวจสอบถึงบทบาทหน้าที่ของหน่วยงานตนเอง
– ระบุและรวบรวมรายการของปัญหา
– ประเมินคัดเลือกหัวข้อปัญหาจากตารางประเมินแบบต่างๆ
* STEP 2 ศึกษาสภาพปัจจุบันและตั้งเป้าหมาย
– การเก็บรวบรวมข้อมูลรายละเอียดอาการของปัญหาในปัจจุบัน
– การจัดลำดับความสำคัญของอาการโดยกราฟพาเรโต
– วิธีการตั้งเป้าหมายจากสูตรแบบต่างๆ
– การพยากรณ์ค่าในอนาคตโดยใช้ linear trend model
* STEP 3 วางแผนกิจกรรมแบ่งบทบาทหน้าที่
– เทคนิคการวางแผนการดำเนินกิจกรรมกลุ่ม
* STEP 4 วิเคราะห์สาเหตุ
– การวิเคราะห์สาเหตุของปัญหาและการให้คะแนนความสำคัญของสาเหตุ
– วิธีการยืนยันสาเหตุของปัญหา
* STEP 5 พิจารณาและกำหนดมาตรการแก้ไขและแผนการดำเนินงาน/การดำเนินการตามมาตรการ
– การนำเสนอแนวทางการแก้ไขปัญหา
– การประเมินวิธีแก้ไขจากตารางประเมินค่า
– การจัดทำแผนการดำเนินการแก้ไข
– การดำเนินการแก้ไข
* STEP 6 ตรวจสอบผลลัพธ์
– การเก็บรวบรวมข้อมูลรายละเอียด
– การเปรียบเทียบผลการดำเนินงานกับเป้าหมาย
* STEP 7 การจัดทำมาตรฐาน
– การจัดทำมาตรฐานและกำหนดจุดควบคุม
– การเก็บรวบรวมข้อมูลรายละเอียด
– การยืนยันผลการรักษาสภาพ
– การระบุกิจกรรมเรื่องต่อไป
การนำเสนอและการประเมินผลการดำเนินกิจกรรมกลุ่ม QC
– วิธีการนำเสนอผลการดำเนินกิจกรรม
รูปแบบการอบรม
– บรรยาย 30% Workshop 70%
– ทำกิจกรรมผ่านชุด WORKSHOP ที่สถาบันจัดเตรียมให้ ตั้งแต่ Step 0- Step 7
– ทุกกลุ่มเสนอผลการดำเนินกิจกรรม QCC จาก WORKSHOP
– ใช้หลักการระดมสมองและร่วมการดำเนินกิจกรรมเสมือนจริง

